Les grands principe de surveillance des infrastructures publiques
Selon les types de patrimoines d'infrastructures (bâtiments, routes, ouvrages d'art, ports, etc...), la réglementation et les normes métiers définissent le champs et la périodicité des types d'intervention de surveillance, que l'on peut classiquement décliner selon les catégories suivantes:
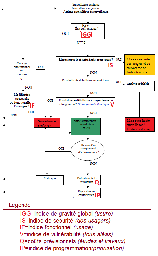
- la surveillance continue: elle oblige le gestionnaire à signaler dès que possible, c'est à dire au regard de ses moyens disponibles, tout danger à l'usager (notion de main-courante);
- la surveillance périodique: elle formalise à des degrés de précision modulables selon la périodicité annuelle ou pluriannuelle choisie par le gestionnaire le relevé des désordres sur ses infrastructures. InfraMéGA! propose le modèle VAQOA (Visites Annuelles Qualifiées des Ouvrages d'Art) facilement paramétrable à tous types d'infrastructures de génie-civil;
- la surveillance spécifique comme les visites post-cycloniques, les visites subaquatiques ou les visites de fin de garanties contractuelles après travaux;
- la surveillance renforcée dans le cas du suivi par instrumentation d'ouvrages jugés à risque d'évolution rapide de leur structure;
Ces phases de surveillance qui cartographient les symptômes s'accompagnent généralement d'une étape d'interprétation visant à caractériser les pathologies en jeu, pour prescrire ensuite le meilleur remède.
Le gestionnaire s'engage sur une périodicité raisonnable de tous ses patrimoines d'infras
Exemple du cycle des visites pluriannuelles sur un patrimoine d'ouvrages d'art